Microservices
Updated On 27 May 2024 | Min(s) read

Introduction to Inward Cash Management

A CAMT (stands for Cash Management) message is part of a messaging standard used in financial services, particularly for communication between banks and financial institutions. These messages are defined within the ISO 20022 standard, which is widely used in the banking industry for various types of transactions.

CAMT messages cover a range of functions related to cash management and reporting that includes account information.

Account information contains account balances, transaction history, and end-of-day statements, helping banks and their clients manage cash flows, and so on. There are various CAMT messages for different types of account information retrieval:

CAMT Message Type of Account Description
052 Report Retrieves account transactions within the day (similar to SWIFT MT942)
053 Statement Delivers your posted account statement at the end of the business day (similar to SWIFT MT940)
054 Display Sends a message about a specific account movement (similar to SWIFT MT900 or MT910 debit/credit messages)

CAMT message has a nested structure with multiple building blocks. It can contain account-specific reports, notifications, and statements depending on the message type. It contains atleast one report.

A CAMT report can have zero to multiple entry records. In CAMT, each entry record contains either only a single transaction or multiple transactions bulked into a single message.

The following diagram shows the overall structure of a CAMT message:

Where,

  • 1 (Mandatory) – Occurs once in the message
  • 2 (Mandatory) – One message may hold more than one account statement for the customer
  • 3 (Optional) – For each statement, there can be either no entry or multiple entries but one occurrence for each entry
  • 4 (Optional) – For each entry, additional details may be provided and may occur more than once like the details of a batch entry (It is not mandatory. For example, SEPA details are mandatory based on regulatory requirements)

The Incoming Cash Management Messaging Service (INCMMS) module allows Temenos Core Banking to support handling Inward Cash Management Messages in standard ISO20022 definitions (CAMT) through this solution. The solution provides standard transformation (XSLT) of the ISO20022 CAMT schema to Temenos Transact schema.

The INCMMS module stores CAMT messages and generates events in response to an API request, which supports processing of inward CAMT.052, CAMT.053 and CAMT.054.

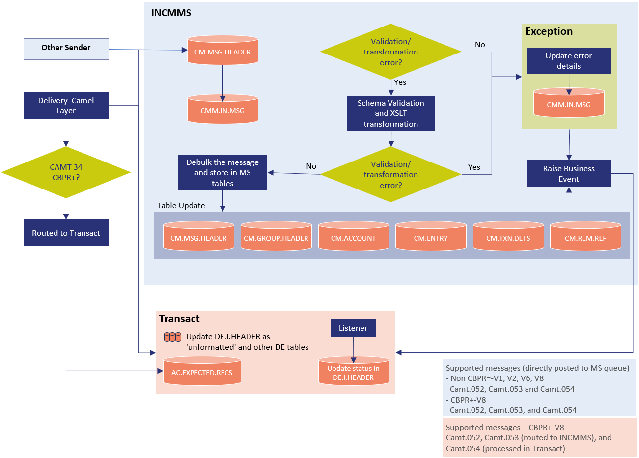
The following diagram shows the workflow of Inward CAMT microservice:

The microservice processes inward message in the following sequence:

  1. Accept CAMT message from Delivery carrier.
  2. Validate CAMT message type and format against specific schemas.
  3. Transform different versions of CAMT message to a generic XML using XSLT De-bulk message and store it in different tables.
  4. Notify listening application or systems about CAMT message.
  5. Support retrieval of the message details by responding to API calls with different events.

Copyright © 2020- Temenos Headquarters SA

Published on :
Tuesday, September 2, 2025 12:17:19 PM IST